Generating Scheduled Reports

Generating Scheduled Reports

Generating Scheduled Reports

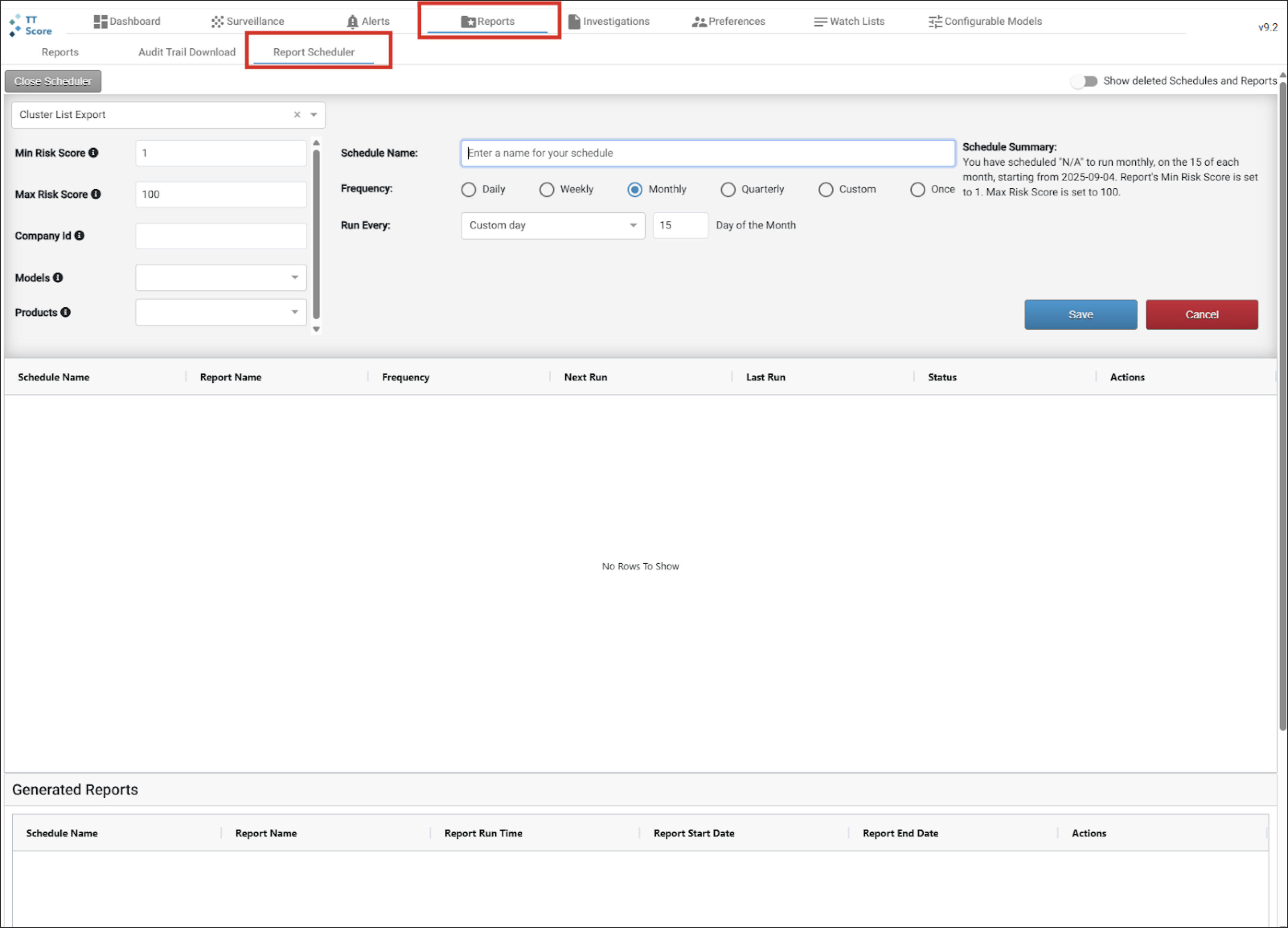
The Report Scheduler, found on the Reports tab, allows you to automatically generate reports in CSV format that run on a user-defined schedule.

Note Due to differences in time zones, market data delivery and processing times, TT recommends that any report that is designed to cover a specific start and end time be set to run slightly after the end of the desired period so that all data for that period would have arrived. For example, running a monthly report the morning of the 1st may exclude data coming in from the evening of the 31st. Generating the report on the 2nd or 3rd of the month would ensure the entirety of the previous month is captured.

To schedule a report using the Report Scheduler:

  1. On the Trade Surveillance dashboard, select the Reports tab and click Report Scheduler.
  2. Click Create New Schedule.
  3. Select one of the following report types in the drop-down:
    • Cluster List Export — exports of all or a subset of the clusters
    • Unreviewed Cluster List Export — exports all clusters left in an unreviewed state
  4. Enter the following:
    • Min Risk Score — Specify the minimum risk score. No value means '1'.Specify the
    • Max Risk Score — Specify the maximum risk score. No value means '100'.
    • Models — Specify the list of models. No models selected means 'all'. Specify the
    • Products — Specify the list of products. No products selected means 'all'.
    • Schedule Name — Enter a name for your schedule
    • Frequency — Select a frequency and the required parameters
      • Daily
        • Report Run Time (24hr): — Enter a time.
      • Weekly
        • Run Every — Select a day of the week.
      • Monthly
        • Run Every — Select one of the following:
          • First day
          • Last day
          • Custom day — Enter a number for the Day of the month (1-30).
          • Day of the week
      • Quarterly
        • Run Every — Select one of the following:
          • First day
          • Last day
          • Custom day — Enter a number for the Day of the month (1-30).
      • Custom
        • Schedule Start Date
        • Report Run Time (24hr)
        • Run Every — Enter number of days
      • Once
        • Schedule Start Date
        • Report Run Time (24hr)
  5. (Optional) Toggle Send Email Notification to send email notifications to the email address in your user profile.
  6. Click Save.
  7. The schedule is displayed in the list below the Report Scheduler parameters.

    All automatically generated reports will be available in CSV format in the Generated Reports section near the bottom of the page.

    You can toggle the Show deleted Schedules and Reports option.